I'm Building a Service — Alone, Assisted by AI — to Let People Fly Leve

Leve is a clothing rental service for Brazilian travelers who want to fly without a suitcase. I built it as a solo founder and designer, using AI throughout as a thinking partner that let me move faster and go deeper than I could have alone.

Leve — clothes floating in the sky with the Leve script logo

The Problem

Packing is a tax on travel. The decisions the night before, the carry-on uncertainty at booking, the baggage fee surprises at check-in, the claim wait on arrival. Brazilian airlines now charge R$80–300 per checked bag — a round trip for a three-day work visit can cost more in fees than in the flight itself.

The problem isn't that travelers need better luggage. It's that they need to stop carrying clothes at all.

Existing solutions don't solve this. Hotel laundry is slow and expensive. Buying at the destination wastes time and money. Clothing rental exists in Brazil, but only for formal occasions — not for the functional wardrobe a business traveler actually needs.

Leve airport campaign — Forget a bag. Travel Leve.

The Role of AI

Leve is a concept-stage product, which meant I had to simultaneously think like a founder, an operator, and a designer — often in the same afternoon. I used AI as a collaborator across every phase.

During discovery, I used it to pressure-test assumptions: what operational dependencies would make or break a laundry logistics network? Where does clothing rental already exist in Brazil, and what made those services work? AI helped me move through domain research — airport real estate, RFID inventory systems, industrial laundry SLAs — without losing weeks to background reading.

During the service design phase, I used AI to co-develop and stress-test the pricing and deposit model, running through scenarios for customer behavior (what happens when 20% of customers keep the items? what does that do to blended margin?) before committing to a structure.

During the design process, I used AI to draft, challenge, and refine the product narrative — including this case study. The goal wasn't automation. It was compression: getting to a better decision faster by having something to react to rather than starting from blank.

The result is a product that reflects genuine system thinking, not just a surface-level concept.

Discovery

Leve came from a frustration I kept running into: the weight of a suitcase through an airport, the low-grade paranoia of keeping it in sight, the baggage fee you didn't budget for. To make that friction tangible in the business plan, I wrote a scenario — a traveler who leaves his bag in an Uber trunk on the way to Congonhas, São Paulo's busiest domestic airport, scrambles to get it back, pays R$36 at check-in anyway, and lands to see an ad that reads "forget a suitcase." The point wasn't documentation. It was compression: one scene that makes the problem feel inevitable rather than optional.

From there I mapped the traveler journey end to end — from packing the night before to hotel check-in — identifying every friction point where clothing was the cause. I looked at where rental behavior already existed in Brazil to understand what customers were culturally prepared for, and dug into the operational dependencies that would make or break the service: airport real estate, laundry logistics, inventory tracking.

The sharpest insight wasn't about suitcases. It was about clothing itself: travelers on short business trips don't care what they wear as long as it's clean, fits, and looks reasonable. Fashion isn't the job. Removing a decision is.

Leve brand moodboard — airport imagery, color palette, and logotype exploration

Design Approach

The product is built around one principle: the fewer decisions a traveler has to make, the more valuable the service becomes.

Controlled freedom, not open choice. Travelers pick exactly the items they need — but from a catalog tight enough that the decision is never hard. Five item types, 2–3 neutral colors each, one brand. The constraint is the design: enough variety to feel personal, few enough options to avoid the paralysis that sinks most rental services.

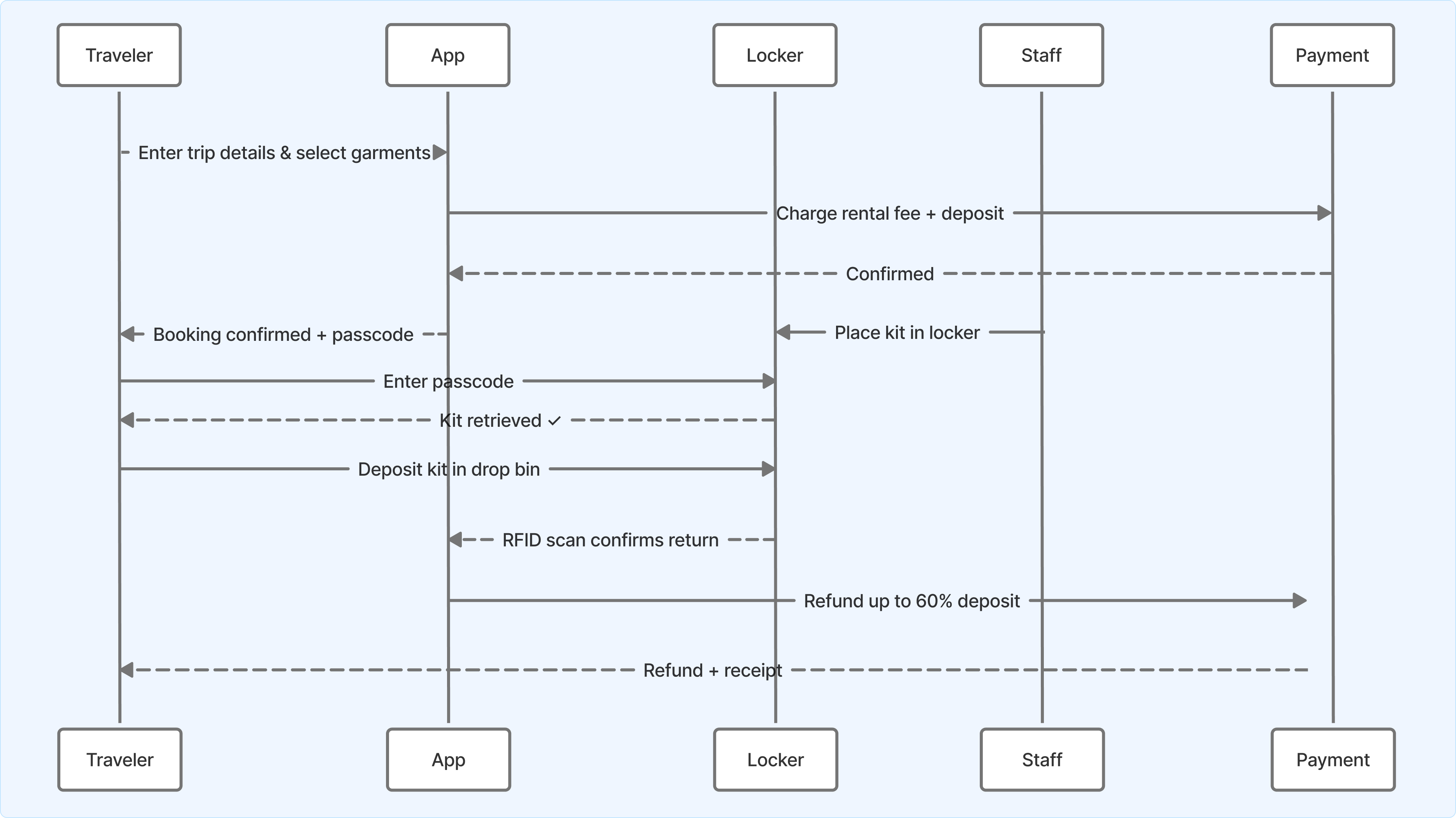
Three pickup modes, one information model. Smart locker (passcode on app, 24/7), staffed counter (peak hours), or hotel delivery (premium). Meaningfully different physical experiences, but a single booking flow and return logic. The model doesn't branch — it resolves differently at the edge.

Deposit as trust infrastructure. Instead of threatening customers with penalties, the deposit model incentivizes returns: 60% of the rental fee refunded on drop-off. Customers who keep items are automatically converted to a purchase, which becomes a revenue stream rather than a loss.

Operational transparency as product feature. Every garment shows rental count and last-cleaned date in the app — a direct answer to the most instinctive objection to rental clothing, without requiring the customer to ask.

Leve service flow diagram — traveler, app, locker, staff, and payment interactions

Key Decisions

Deposit-and-refund over penalty-on-loss. Early versions of the return model led with damage fees and loss penalties. Analogous services (car rentals, equipment rentals) showed that penalty-forward framing increases anxiety without improving return rates. The deposit model reframes it: you're not risking a fine, you're recovering money you already paid. For a service asking customers to adopt a new behavior, trust architecture matters as much as interaction design.

À la carte as the default, kits as the shortcut. Curated kits seem like they reduce friction — fewer decisions, faster checkout. But a traveler on a 3-day trip who needs two shirts and one pair of pants is forced to over-rent or awkwardly customize. À la carte with a tight catalog gives accuracy without overwhelm. Kits stayed, but got demoted.

Smart lockers as the primary pickup surface. Staffed counters have hours and cost money. Lockers are 24/7, autonomous, and scalable — and a visible locker wall in a high-traffic arrivals area is a permanent brand presence that a small counter can't match. The kiosk layout was designed around the lockers, not the other way around.

Interface Walkthrough

A returning customer books in under a minute. The app pre-fills trip dates from calendar sync; their previous item selection is one tap to reorder. They choose locker pickup, confirm, and receive an SMS with locker number and passcode when their flight lands.

At the airport, they bypass baggage claim entirely. Locker is in arrivals, lit and labeled. Code works. Drawstring bag with their items. They're in a cab in four minutes.

Three days later, they drop the bag in a marked bin in departures — same motion as dropping a rental car key. No counter, no form, no wait. Deposit refund arrives the next morning with a discount code for the next trip.

For first-time customers, the app adds two steps: size input and a brief explanation of the return model — both completed at booking, not at the airport.

Leve app screens — home, item selection, bag review, and booking confirmation with locker code

Results

Leve is pre-launch, in concept validation and seed fundraising (R$2.4M target). The design work produced:

  • A complete service model with defined customer journey, pricing logic, and operational infrastructure
  • A deposit-refund structure that turns non-returns into a 65%-margin revenue stream
  • A break-even model requiring less than 0.03% of Congonhas annual passenger volume
  • A product narrative strong enough to anchor investor and partner conversations

The next design challenge is the app itself — making a new category of behavior feel obvious in the first 90 seconds.

Leve operations dashboard — today's pickups, flight tracking, and locker assignments
Built with Claude as a design and strategy collaborator throughout.